CÔNG TY CỔ PHẦN BLUESOFTS

Hướng dẫn hàm BS_SQL Tổng hợp dữ liệu từ 2 sheet trong Excel Add-in A-Tools

 Hướng dẫn tổng hợp dữ liệu từ 2 sheet trong Excel Add-in A-Tools (PHƯƠNG PHÁP MỚI) 

•Tự kết nối dữ liệu 2 sheet 
•Tự đánh số thứ tự 
•Tự tạo cột tổng hợp theo từng mã

Video Hướng dẫn Hàm BS_SQL Tạo báo cáo tổng hợp dữ liệu từ 2 sheet, hàm VTC tách cột trong Add-in A-Tools

  
Cách làm chi tiết như sau:
Bước 1: Đặt tên vùng dữ liệu nguồn cần làm báo cáo DEFINE NAME ở file ví dụ này là  KHO và Danh mục VLSPHH. Để đặt tên vùng ta làm như sau vào Fomulas/Define Name/Bôi đen vùng dữ liệu bao gồm cả tiêu đề.

Chú ý: Vùng đặt NAME phải gồm cả dòng tiêu đề. Nếu muốn lấy toàn bộ sheet thì vị trí 1 của sheet phải là dòng tiêu đề.
 
Bước 2: 
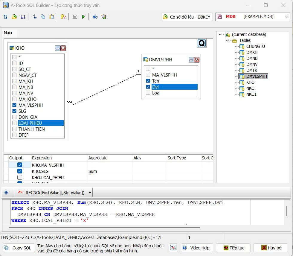
Đặt con trỏ chuột tại ô cần làm báo cáo sau đó vào A-Tools/ SQL Builder
 
Tại cửa sổ bên phải bảng tính kéo Bảng nguồn có tên “KHO” sang trái. Lựa chọn các thông tin cần lấy như MA_VLSPHH, SLG, LOAI_PHIEU. 
Vì cột loại phiếu chỉ là điều kiện nên sẽ bỏ tích ở mục Output tại cột Criteria chọn điều kiện là "X".
Tại dòng SLG cột Aggregate chọn hàm “Sum” để tổng hợp số lượng và dòng MA_VLSPHH chọn “Grouping”
 

Bước 3: Tạo liên kết giữa hai bảng:
 
Để tạo liên kết giữa hai bảng tại cửa sổ bảng tính chúng ta tìm tới bảng có tên  Dữ liệu DMHH và kéo sang bên trái. Tại màn hình có 2 bảng, mối quan hệ giữa hai bảng này là mã hàng vì vậy ta kéo cột mã hàng ở bên bảng kho sang cột mã hàng bên Danh mục. Khi đã liên kết hai bảng này được nối tiếp vào nhau chúng ta có thể lấy thông tin lẫn nhau tại đây ta lấy cột “Tên” và cột “Đơn vị” vào bảng báo cáo.
 

Sau khi hoàn thành ta được bảng kết quả sau 
 

Để thêm cột số thứ tự chúng ta dùng hàm RECNO() như sau:
=BS_SQL("SELECT RECNO(), KHO.MA_VLSPHH, DMVLSPHH.Ten, DMVLSPHH.Dvi, Sum(KHO.SLG)
FROM KHO INNER JOIN 
  DMVLSPHH ON DMVLSPHH.MA_VLSPHH = KHO.MA_VLSPHH 
WHERE KHO.LOAI_PHIEU = 'X' 
GROUP BY KHO.MA_VLSPHH, DMVLSPHH.Ten, DMVLSPHH.Dvi","INSERT=YES;")
 
 
Bây giờ chúng ta mở rộng bài toán này để tạo báo cáo biết hàng hóa này xuất là xuất cho những ai, đối tượng xuất hàng hóa cho khách hàng nào, cách làm đơn giản như sau:
Sau cột số lượng đưa hàm VTC vào công thức, hàm VTC tôi muốn diễn tả là số lượng được tổng hợp theo từng khách hàng một. Khi đó tôi sẽ đưa đối số đầu tiên của hàm VTC đó là MA KH đối số thứ hai tôi dùng hàm SUM để tính tổng, đối số thứ ba tôi đưa cột số lượng vào để tính tổng
 
=BS_SQL("SELECT RECNO(), KHO.MA_VLSPHH, DMVLSPHH.Ten, DMVLSPHH.Dvi, Sum(KHO.SLG), VTC(MA_KH,SUM,SLG)
FROM KHO INNER JOIN 
  DMVLSPHH ON DMVLSPHH.MA_VLSPHH = KHO.MA_VLSPHH 
WHERE KHO.LOAI_PHIEU = 'X' AND MA_KH<>''
GROUP BY KHO.MA_VLSPHH, DMVLSPHH.Ten, DMVLSPHH.Dvi","INSERT=YES;")
 
z7086416240293_f073e9c9833b5867143f5572efd5cbb6.jpg
Trên đây Bluesofts đã hướng dẫn chi tiết cách Tạo báo cáo tổng hợp dữ liệu từ 2 sheet, hàm VTC tách cột trong Add-in A-Tools. Bluesofts đã cung cấp rất nhiều video hướng dẫn và tài liệu tham khảo các cách làm báo cáo động trên website Bluesofts.net hoặc các bạn có thể tham khảo chi tiết về khóa học Tạo báo cáo động bằng Excel và Add-in A-Tools chi tiết tại đây
Để làm báo cáo theo phương pháp trên bạn tải phần mềm Add-in Tools về cài đặt trên máy theo hướng dẫn sau: Xem chi tiết tại đây
Các hỏi đáp, hỗ trợ:
+ Nhóm cộng đồng: https://web.facebook.com/groups/hocexcel
+ Zalo: 096.555.6989 - Email: support@bluesofts.net